Vulnerability Management - Nexpose (Job)
This Playbook is part of the Rapid7 InsightVM Pack.#
Deprecated
No available replacement.
Deprecated. No available replacement. Manage assets vulnerabilities using Nexpose.
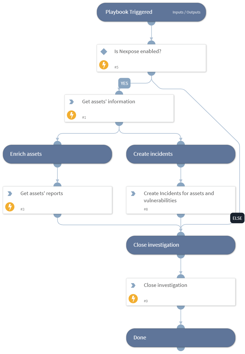
This playbook runs as a job, and by default creates incidents of type "Vulnerability" based on assets and vulnerabilities. The incidents are created by querying Nexpose for the input assets vulnerability list. You can define the minimum severity (minSeverity) that incidents are created for. Duplicate incidents are not created for the same asset ID and the Nexpose ID.
This playbook is a part of a series of playbooks for Nexpose vulnerability management and remediation. For this series of playbooks to run successfully, create a Job and do the following:
- Assign this playbook to the Job
- Enter the relevant assets' hostnames in the playbook inputs (comma separated list).
- Associate the "Vulnerability" type incident to the "Vulnerability Handling - Nexpose" playbook.
Dependencies#
This playbook uses the following sub-playbooks, integrations, and scripts.
Sub-playbooks#
This playbook does not use any sub-playbooks.
Integrations#
- Rapid7 Nexpose
Scripts#
- NexposeCreateIncidentsFromAssets
Commands#
- nexpose-create-assets-report
- nexpose-search-assets
- closeInvestigation
Playbook Inputs#
| Name | Description | Default Value | Required |
|---|---|---|---|
| Hostname | Assets' hostnames list (comma separated). | Optional | |
| MinSeverity | The minimum Nexpose severity (Moderate, Severe, Critical) to create incidents for. | Severe | Required |
Playbook Outputs#
There are no outputs for this playbook.
Playbook Image#
